мета-данные страницы
Это старая версия документа!
Конфигуратор шаблонов номеров (инструкция актуальна до версии 3.7.25)
Перед началом настройки завершите работу ПО АвтоУраган Для того, чтобы внести изменения в конфигурацию шаблонов запускаем PatCfgr.exe (путь по умолчанию C:\Program Files (x86)\Recognition Technologies\AvtoUragan ver 3.7\Bin\PatCfgr.exe)
В открывшемся окне указываем путь к файлу конфигурции - PpmCfg.dat (по умолчанию - C:\Program Files (x86)\Recognition Technologies\AvtoUragan ver 3.7\Data\PpmCfg.dat)
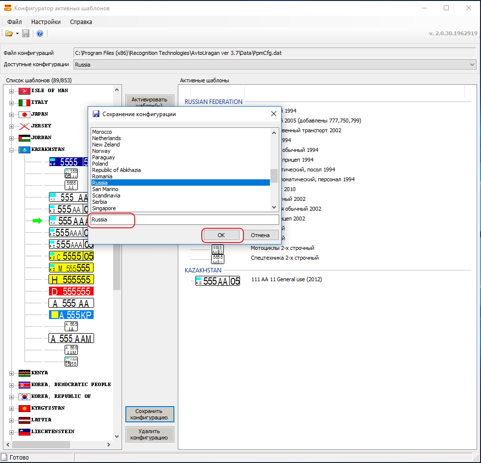
В ниспадающем списке «доступные конфигурации» выбираем интересущую нас, после этого из списка шаблонов добавляем необходимые шаблоны с помощью кнопки «активировать шаблоны».
Далее жмём кнопку «сохранить конфигурацию».
В раскрывшемся окне выбираем сохранённую конфигурацию (или создаём новую) и жмём ОК
После этого в левом верхнем углу станет активным значек в виде дискеты. Кликаем на него и закрываем утилиту.


